Micro Unit
To do a final testing & validation of the user journey for the whole system, before building the smaller components, we spoke with Emma, a soon-to-be mother. Once the user journey was final, the system blueprint was iterated & finalised, and the metaphor was understood and selected, beginning the building phase for all the different components.
Before splitting into smaller groups to begin high-fidelity prototyping, we carried out a final research activity - Round Robin - to ensure cohesion within the team and to collectively define the final user journey.
Broadly, there were 4 areas of work to be done to bring this very large system to life. Even though our main focus was visualising the growing pot of memories in physical & digital format, building other aspects such as onboarding for gifters, mobile app user journey & branding for the entire service was very important for us to be able to communicate our idea during the final presentation & our postgrad exhibition.
We divided ownership of these four areas of work amongst 4 of us, but all of us collaborated in working for each, playing to our strengths & curiosity.
The main idea behind this component was to capture the physical feeling of dropping coins into a piggy bank and translate it into a new object. We chose a plant pot holder to follow the metaphor of a growing tree. Mustafa 3D modeled the pot and printed it using resin. He intentionally chose a see-through material so that as the collection of seeds grows inside, the user can clearly see them piling up over time.
Inspiration & 3D modelling the pot holder & seeds
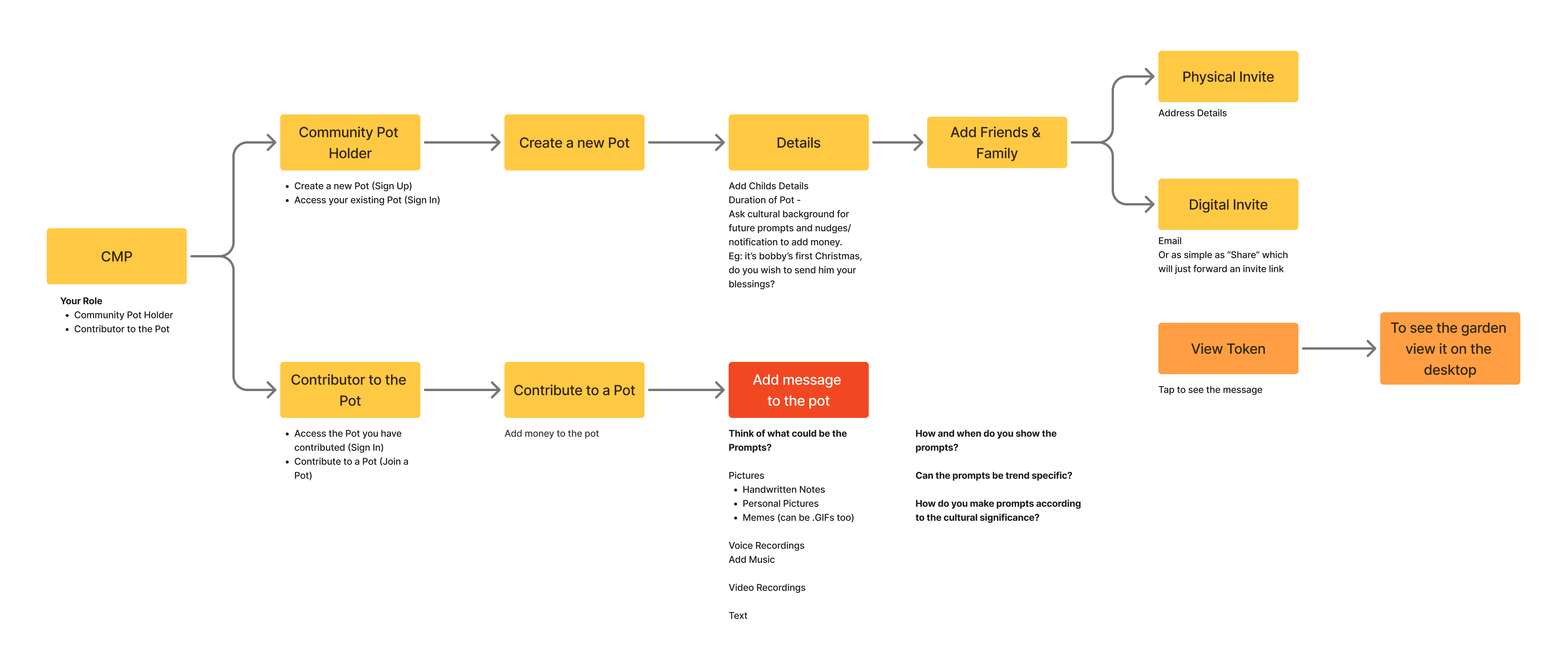
The app serves as the foundation for the entire user journey. It manages every step of the process, from creating a new "pot" on Memory Mint to allowing friends and family to send financial gifts. It handles saving that money and receiving the memories attached to it, ensuring the whole experience runs smoothly.
Primary User Journeys
Branding and art direction were crucial from the very beginning to make sure the entire service looked connected and communicated clearly. Anwesha owned this by creating zine invites for gifters, visuals for the digital experience, and printed guides for the exhibition. I also contributed in some areas, like researching & designing the zine & iterating on the overall visual language. She also designed the packaging for all the physical items, including the pot and the seeds.
I designed the memory forest as an interactive, walk-through experience. As each new memory is added, a new tree grows in the forest, acting as a visual representation of the data. Users can revisit these memories or read messages at any time, making for an immersive experience inspired by Pendriki’s Garden.
I built it using TouchDesigner, incorporating hand tracking for a modern, futuristic feel, though it also works with a standard mouse. We wanted the interaction to be playful and engaging for both parents and children.
Adam Mickiewicz Institute (2021) Penderecki’s Garden. [online] Available at: https://pendereckisgarden.pl/en
✨ Keep Exploring ✨










